Dog-Awesome Portable Oscilloscope

C
Embedded Systems
PCB
Enclosure
Junior Design
Winter 2026

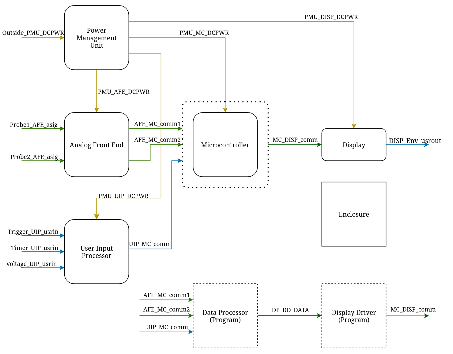
The system is a portable battery powered 1Msps, 2 Ch. oscilloscope. Our oscilloscope enables precise waveform measurements on-the-go with its compact size and ergonomic user input for easy analysis. Two channels and 1 Msps inputs allow for precise measurements of complex waveforms, while robust input protection diodes prevent damage if you connect the wrong signal! Each input has a standard 1MOhm input impedance for use with standard passive probes, and can accept inputs up to 5.25V without clipping. The system is built with three custom crafted PCB’s packed with features, all enclosed in a robust, compact 3D Printed case for portability. The oscilloscope uses the powerful, dual-core RP2040 microcontroller running highly optimized custom firmware. The Microcontroller consumes the raw data stream of the digitized waveform from the Analog Front End using SPI. It then processes this input through the Data Processor and Display Driver code, before sending the final rendered waveforms to the display over SPI. The Microcontroller interfaces with the User Interface module to receive commands from the user and adjust the waveforms on screen in real time. Our team learned a lot during this project. Namely the importance of work distribution and brainstorming as well as how to manage time towards the end of a project. We also learned a lot about logistics and how complicated a project can get. With our plan to design multiple custom PCB's, our costs quickly exploded. However, we manged to get all of our components in the end and assemble a working project.

7 Lifts 

Artifacts

Name Description
Project Showcase Video Project Summary Video   Link
Executive Summary Overall project executive summary   Download
Main Board Schematic schematic of the main oscilloscope board   Download
analog frontend schematic schematic of the analog frontend   Download
Oscilloscope Case 3d Model screenshot of the 3d model for the front and back of the case   Download
Showcase Video Video demonstrating the functionality!   Link
Showcase Video (Updated!) Video demonstrating the functionality!   Link
Firmware GitHub Repo Firmware code for the microcontroller   Link
Feedback